728x90
약 2년 전 WebRTC 라는 기술을 알게 되었고, 해당 기술을 활용한 서비스를 만들어보고 싶어
"비 대면 상담 솔루션" 이라는 의미 (Non-face-to-face counseling solutions) 로 'NCS' 가칭을 두어 프로젝트를 진행해보게 되었다.
(당시 afreeca TV, Youtube 등 개인 방송 시스템을 만들까 싶었으나 어쩌다보니 이쪽으로 방향을 잡게 되었다. 이것도 언젠가는...)
항상 느끼는 것이지만,
그때그때 떠오르는대로 코딩을 하다보니 완성도 하기 전에 금방 한계에 부딪히곤 한다.
프로젝트의 방향이 크게 바뀌기도, 생각지 못한 구조적인 이슈에 롤백을 하기도
그렇게 마무리도 못한 채 repository 에 남아있는 프로젝트들이 꽤 존재한다.
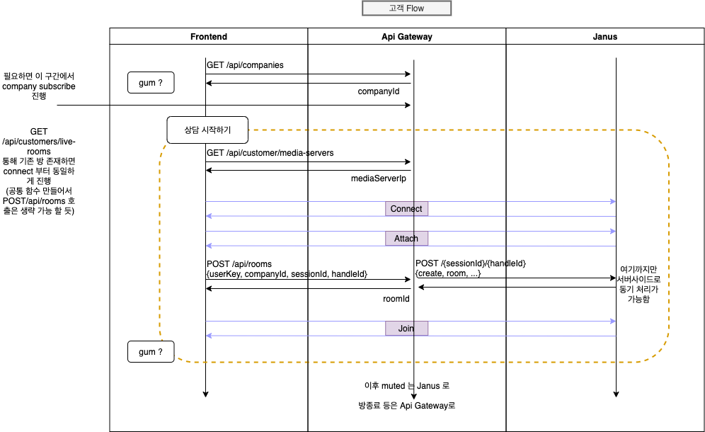
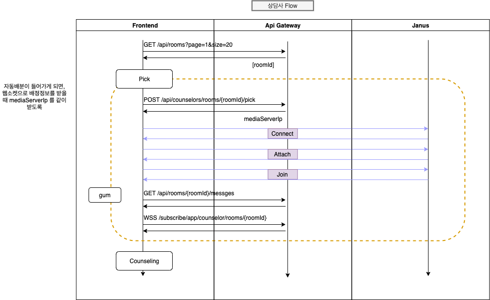
그래서 이번에는 흐름을 다시 한 번 간략하게라도 정리해보고자 아래와 같이 각 사용자 입장에서
간단하게 flow 만 그려보았다. (http://draw.io/)
최초에는 모든 미디어 서버(Janus) 정보를 Backend 단 (Api Gateway) 에서 관리를 했었는데
가만 보니 Scaling 에 있어 제약이 많을 것 같았다.
그래서 서로간의 의존성을 최소화 하고자, Api Gateway 에서는 최소한의 미디어 서버 접속 정보만 관여하고
Frontend 에서 직접 커넥션을 맺어 진행하도록 고민을 해본 것이다.
이 diagram 을 기반으로 내부 구조를 변경 후, Scaling 까지 진행을 해봐야겠다.


728x90
'Project' 카테고리의 다른 글
| 홈서버에 k8s 설치후 단일노드 구성하기 (+ 대시보드 원격 접속) (0) | 2025.01.06 |
|---|---|
| 1인 개발자, 먹고 살만 한가? - 2022년도 앱 운영 수익 공개 (10) | 2023.01.03 |
| 1인 개발자, 먹고 살만 한가? - 앱 운영 수익 공개 (8) | 2021.02.14 |